Análisis “Material Sweep” en COMSOL Multiphysics®: simula múltiples materiales en una sola ejecución
- Detalles
- Categoría: Comsol
- Visto: 466
El “Material Sweep” es una herramienta de parametrización que evalúa automáticamente el comportamiento de un modelo bajo distintos materiales sin modificar la geometría ni relanzar el solver por separado. Se configura desde el nodo “Parametric Sweep” seleccionando el material como variable, y COMSOL Multiphysics® resuelve el modelo para cada opción almacenando todos los resultados en un único conjunto de datos.
Este tipo de estudio es especialmente útil en selección de material óptimo, por ejemplo, comparando tensiones, desplazamientos o temperaturas máximas, en análisis de sensibilidad ante variaciones de propiedades y en fases tempranas de diseño conceptual cuando el material aún no está definido. También resulta práctico para verificar si varios candidatos cumplen criterios normativos de fallo.
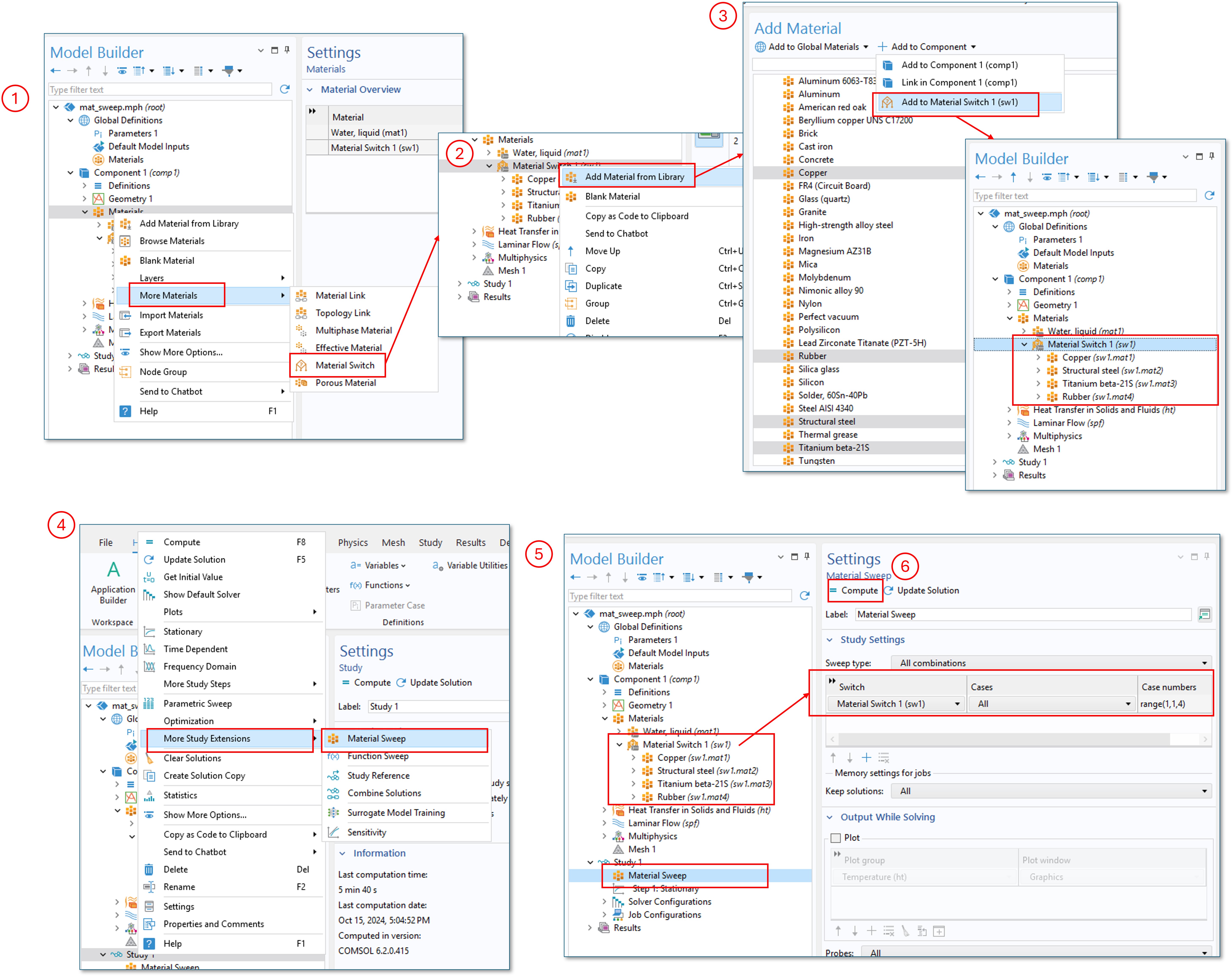
La Figura 1 muestra cómo configurar un estudio “Material Sweep” en COMSOL Multiphysics® paso a paso:
- Seleccionamos el “Material Switch” desde el nodo de materiales del componente con el que estamos trabajando en el Model Builder.
- Añadimos los materiales que deseemos estudiar al “Material Switch” creado anteriormente.
- Tras seleccionar los materiales que se estudiarán en el estudio paramétrico, los añadimos el “Material Switch”.
- Desde el nodo “Study” >> “More study extensions”, añadimos un “Material Sweep”.
- Finalmente configuramos el estudio paramétrico de materiales, seleccionando las combinaciones que queremos explorar.
- Ejecutamos las simulaciones.
Consejo: combínalo con “Global Evaluation” en los resultados para obtener una tabla comparativa directa de material vs. variable de interés. Ruta: Results → Derived Values → Global Evaluation, seleccionando el dataset del barrido.

Figura 1. Configuración de “Material Sweep” en COMSOL Multiphysics® en el ejemplo clásico de una barra colectora para unir circuitos eléctricos.