Addlink Software Científico
      • Back
        • Crear una cuenta
        • ¿Recordar usuario?
        • ¿Recordar contraseña?
  • Inicio
  • Noticias
      • Back
      • Todas
      • Addlink
      • BIOVIA
      • Comsol
      • Lakes
      • Maple
      • MapleSim
      • Minitab
      • NAG
      • Signals ChemDraw
      • Systat Software
      • Witness
      • Otras
  • Productos
  • Eventos
      • Back
      • Todos
      • BIOVIA
      • COMSOL
      • Maple
      • MapleSim
      • Minitab
      • Signals ChemDraw
      • Calendario de eventos
      • Eventos por producto
      • Eventos pasados
      • Colaboradores
      • Back
      • Marzo   2026
        L M X J V S D
                    1
        2 3 4 5 6 7 8
        9 10 11 12 13 14 15
        16 17 18 19 20 21 22
        23 24 25 26 27 28 29
        30 31          
  • Soporte
  • Tienda
Login
  • Crear una cuenta
  • ¿Recordar usuario?
  • ¿Recordar contraseña?

Webinar: Novedades en COMSOL Multiphysics 6.0

Webinar: Novedades en COMSOL Multiphysics 6.0
VER LA GRABACIÓN

INTRODUCCIÓN

COMSOL Multiphysics® es una herramienta de modelado y análisis para prototipaje virtual de fenómenos físicos. COMSOL Multiphysics puede modelar virtualmente cualquier fenómeno físico que un ingeniero o científico pueda describir con ecuaciones diferenciales parciales (PDE), incluyendo transferencia de calor, movimiento de fluidos, electromagnetismo y mecánica estructural, soportando la integración de problemas de diferentes campos - Multifísica.

A mediados del pasado mes diciembre COMSOL Multiphysics® alcanzaba la versión 6.0 con destacadas novedades como son la herramienta Model Manager y el módulo de cuantificación de incertidumbre.

OBJETIVO

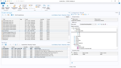
Model Manager de COMSOL Multiphysics 6.0Imagen, cortesía de COMSOL, realizada usando COMSOL Multiphysics®

En esta sesión exploraremos las principales novedades que la versión 6.0 incorpora en COMSOL Multiphysics y en su librería de módulos.

En primer lugar, describiremos, con la ayuda de algunos ejemplos, las novedades en las herramientas de la plataforma base (COMSOL Multiphysics), como el Model Manager y las diferentes mejoras en geometría, mallado, resolvedores numéricos y análisis de resultados.

A continuación, revisaremos las funcionalidades del nuevo módulo Uncertainty Quantification Module (Módulo de Cuantificación de Incertidumbre).

Por último, nos centraremos en las nuevas características disponibles en los módulos adicionales y en los correspondientes campos de la física y la ingeniería: electromagnetismo, dinámica de fluidos computacional, transferencia de calor, mecánica estructural, acústica, ingeniería química y electroquímica.

DOCUMENTACIÓN

Para descargar la documentación debe estar identificado en este sitio web y registrado en este evento.

Descripción del evento

Inicio 01-02-2022, 10:00 (Europa\Madrid)
Clausura 01-02-2022, 12:00 (Europa\Madrid)
Cierre inscripción 01-02-2022, 15:30 (Europa\Madrid)
Disponibles 12
Lugar Online

 Por favor, identifíquese para inscribirse a este evento

    • Calendario Google
    • Calendario Yahoo
    • Guardar Ical
  • Volver

Requisitos y configuración

El audio del seminario se ofrece por VoIP, por lo que será necesario que el equipo que utilice para participar en el seminario disponga de altavoces o auriculares.

Le recomendamos que compruebe la conectividad del equipo que utilizará para asistir al seminario, los reproductores multimedia y que lea el documento instrucciones y recomendaciones para los asistentes para su óptimo seguimiento. Si desea ahorrar tiempo en el acceso al webinar, configure el gestor de eventos antes del día de su realización.

Consulte los requisitos mínimos de sistema para participar en nuestros webinars.

Si no puede asistir...

Si no puede asistir y está interesado en este webinar, regístrese y le facilitaremos en un plazo de 24h a 72h un enlace para que pueda ver en diferido la grabación que realizaremos.

Ponentes

Emilio Ruiz Reina

Universidad de Málaga (UMA)

  • Está aquí:  
  • Inicio
  • Eventos
  • COMSOL
  • Webinar: Novedades en COMSOL Multiphysics 6.0
Marzo   2026
L M X J V S D
            1
2 3 4 5 6 7 8
9 10 11 12 13 14 15
16 17 18 19 20 21 22
23 24 25 26 27 28 29
30 31          

Últimos videos COMSOL

 Ver galería de videos
  • Inicio
  • Noticias
  • Etiquetas
  • Productos
  • Soporte
  • Tienda
  • Cesta
  • Calendario
  • Eventos
  • Eventos pasados
  • Colaboradores
  • Encuestas
  • Descargas
  • Videos
  • Addlink e-News
  • Archivo e-News
  • Software Científico
  • Multifisica.com
  • Síganos
  • Contáctenos
  • Empresa
  • Aviso Legal
  • Política de Cookies
  • Política de Privacidad
  • Condiciones de compra
  • Identificarse
  • Registrarse

Empresa | Aviso Legal | Política de Privacidad | Política de Cookies
© Copyright 1994 - 2026. Addlink Software Científico, S.L.
Distribuidor de soluciones software para España y Portugal.